零基础也能部署!Wan2.2-TI2V-5B本地运行全攻略(含模型下载与JSON配置)
你是否曾想过,仅凭一台普通电脑就能生成电影级质感的AI视频?阿里巴巴通义万相团队开源的 Wan2.2-TI2V-5B 正在让这一愿景成为现实。作为Wan2.2系列中轻量高效的统一视频生成模型,它不仅支持“文本生成视频”和“图文生成视频”两种模式,还凭借仅50亿参数的密集架构,在消费级显卡(如RTX 4090)上实现720P高清视频快速生成。更令人惊喜的是,其本地部署流程已日趋成熟。本文专为零基础用户打造,手把手带你完成从环境搭建、模型下载到ComfyUI工作流配置的全过程,无需深度学习背景,也能轻松上手AI视频创作!
一、模型介绍
Wan2.2-TI2V-5B 是阿里巴巴通义万相(Tongyi Wanxiang)团队于 2025 年 7 月开源的一款轻量级统一视频生成模型,属于 Wan2.2 系列中的核心成员。它以高效部署和多功能生成为特点,显著降低了电影级视频制作的技术门槛。
核心定位与功能亮点
统一生成能力
多模态输入支持:同时支持文本生成视频(Text-to-Video)和图文结合生成视频(Image+Text-to-Video),实现“二合一”功能,满足多样化的创作需求。
电影级美学控制:用户可通过调整光影、色彩、构图等超 60 个参数,精细化控制画面风格,生成具有电影质感的动态内容。
轻量化设计
参数规模仅 5B(50 亿参数),远小于同系列 MoE 架构模型(如 T2V-A14B 的 27B),但通过高压缩技术实现高性能输出。
技术架构创新
高压缩 3D VAE 架构
采用 时空压缩比 4×16×16 的 3D 变分自编码器,信息压缩率提升至 64 倍(远超前代 Wan2.1 的 4×8×8),显著减少显存占用。
技术优势:在保持 720P 高清画质(24fps)的同时,大幅提升生成效率。
消费级硬件适配
仅需 22GB 显存(如单张 RTX 4090)即可运行,支持共享显存模式(最低 8GB 显存可生成,但速度较慢)。
生成耗时:单次生成 5 秒视频仅需数分钟,是目前开源模型中速度最快的 720P 视频生成方案之一。
性能与效率表现
| 指标 | 参数/性能 | 对比优势 |
|---|---|---|
| 分辨率与帧率 | 720P @ 24fps | 支持高清流畅输出 |
| 单次生成时长 | 5 秒 | 满足短视频、分镜需求 |
| 显存占用 | 22GB(推荐) / 8GB(最低) | 消费级显卡可部署 |
| 生成速度 | ≈2.5 分钟/20 步(RTX 4090) | 较同系列 A14B 模型快 50% 以上 |
Wan2.2系列核心型号及功能对比
| 型号 | Wan2.2-T2V-A14B | Wan2.2-I2V-A14B | Wan2.2-TI2V-5B |
|---|---|---|---|
| 类型 | 文生视频(Text-to-Video) | 图生视频(Image-to-Video) | 统一视频生成(Text/Image-to-Video) |
| 参数量 | 总参数27B,激活参数14B | 总参数27B,激活参数14B | 5B(密集架构) |
| 核心架构 | MoE(混合专家)架构 | MoE架构 | 高压缩3D VAE架构 |
| 生成质量 | 电影级(光影/构图/微表情) | 电影级(细节优化突出) | 高清720P(流畅性优先) |
| 美学控制 | ✅ 支持60+参数精细调节 | ✅ 支持同等美学控制 | ⚠️ 部分支持(依赖提示词) |
| 硬件要求 | 高性能GPU(显存≥80GB) | 高性能GPU(显存≥80GB) | 消费级GPU(22GB显存) |
| 生成速度 | 5秒视频约15分钟(高性能卡) | 类似T2V-A14B | 5秒视频≤9分钟(RTX 4090) |
| 开源平台 | GitHub/HuggingFace/魔搭社区 | 同左 | 同左 |
二、本地部署
本次部署采用 ComfyUI 作为本地部署框架。
| 环境 | 版本号 |
|---|---|
| Python | 3.12 |
| PyTorch | 2.5.1 |
| cuda | 12.1 |
| Ubtuntu | 22.4.0 |
1.安装 Miniconda
步骤 1:更新系统
首先,更新系统软件包:
sudo apt update sudo apt upgrade -y
步骤 2:下载 Miniconda 安装脚本
访问 Miniconda 的官方网站或使用以下命令直接下载最新版本的安装脚本(以 Python 3 为例):
wget https://repo.anaconda.com/miniconda/Miniconda3-latest-Linux-x86_64.sh
步骤 3:验证安装脚本的完整性(可选)
下载 SHA256 校验和文件并验证安装包的完整性:
wget https://repo.anaconda.com/miniconda/Miniconda3-latest-Linux-x86_64.sh.sha256 sha256sum Miniconda3-latest-Linux-x86_64.sh
比较输出的校验和与.sha256 文件中的值是否一致,确保文件未被篡改。
步骤 4:运行安装脚本
为安装脚本添加执行权限:
chmod +x Miniconda3-latest-Linux-x86_64.sh
运行安装脚本:
./Miniconda3-latest-Linux-x86_64.sh
步骤 5:按照提示完成安装
安装过程中需要:
阅读许可协议 :按 Enter 键逐页阅读,或者按 Q 退出阅读。
接受许可协议 :输入 yes 并按 Enter。
选择安装路径 :默认路径为/home/用户名/miniconda3,直接按 Enter 即可,或输入自定义路径。
是否初始化 Miniconda :输入 yes 将 Miniconda 添加到您的 PATH 环境变量中。
步骤 6:激活 Miniconda 环境
安装完成后,使环境变量生效:
source ~/.bashrc
步骤 7:验证安装是否成功
检查 conda 版本:
conda --version
步骤 8:更新 conda(推荐)
为了获得最新功能和修复,更新 conda:
conda update conda
2.部署 ComfyUI
2.1 克隆代码仓库
git clone https://github.com/comfyanonymous/ComfyUI.git
2.2 安装依赖
创建 conda 虚拟环境
conda create -n comfyenv python==3.12 conda activate comfyenv
安装 PyTorch
conda install pytorch torchvision torchaudio pytorch-cuda=12.1 -c pytorch -c nvidia
安装依赖
cd ComfyUI pip install -r requirements.txt
安装 ComfyUI Manager(可选)
#进入插件的文件 cd /ComfyUI/custom_nodes/ #下载ComfyUI Manager git clone https://github.com/Comfy-Org/ComfyUI-Manager.git
3.下载 Wan2.2-TI2V-5B 模型相关文件
使用 modelscope 下载 Wan2.2-TI2V-5B 模型:以下是必要的模型文件
Diffusion Model wan2.2_ti2v_5B_fp16.safetensors
Text Encoder umt5_xxl_fp8_e4m3fn_scaled.safetensors
需要将以上三个文件放入之前下载的 comfyUI 的对应目录下:
ComfyUI/
├───📂 models/
│ ├───📂 diffusion_models/
│ │ └───wan2.2_ti2v_5B_fp16.safetensors
│ ├───📂 text_encoders/
│ │ └─── umt5_xxl_fp8_e4m3fn_scaled.safetensors
│ └───📂 vae/
│ └── wan2.2_vae.safetensors
对应下载命令:(local_dir 部分的路径可以自定义)
wan2.2_ti2v_5B_fp16.safetensors:
modelscope download --model Comfy-Org/Wan_2.2_ComfyUI_Repackaged --include '*/wan2.2_ti2v_5B_fp16.safetensors' --local_dir /models/diffusion_models/
umt5_xxl_fp8_e4m3fn_scaled.safetensors:
modelscope download --model Comfy-Org/Wan_2.2_ComfyUI_Repackaged --include '*/umt5_xxl_fp8_e4m3fn_scaled.safetensors' --local_dir /models/diffusion_models/
wan2.2_vae.safetensors:
modelscope download --model Comfy-Org/Wan_2.2_ComfyUI_Repackaged --include '*/wan2.2_vae.safetensors' --local_dir /models/diffusion_models/
4.启动 ComfyUI
之前下载的 comfyUI 根目录应该有 main.py 文件。
python main.py
运行 main.py 文件 之后根据控制台显示的 url 在浏览器输入该url网址进入 ComfyUI 的 GUI 界面:
To see the GUI go to: http://127.0.0.1:8188
如图:

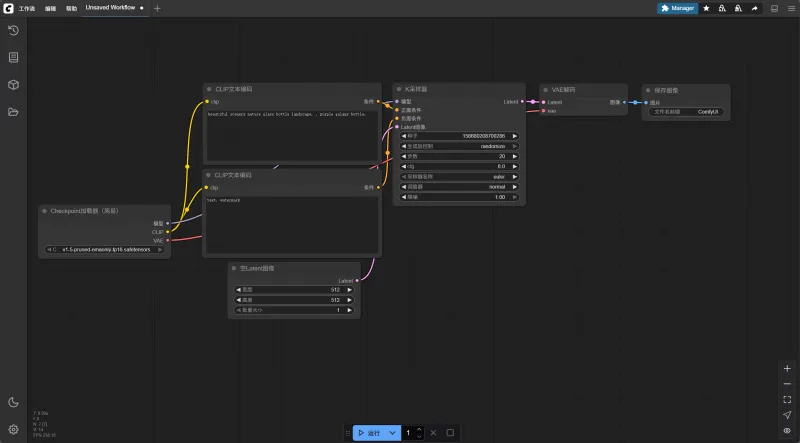
5.使用 Wan2.2-TI2V-5B 工作流
依次点击 工作流 -> 打开,即可在电脑本地导入工作流 josn 文件。

选择导入:

完成,工作流文件在以下红色框住的位置点击后出现。然后选取想使用的 Wan2.2-TI2V-5B 工作流

注: 当然也可以自主定制 工作流,后面放出三个工作流 json 文件内容作为参考。
Wan2.2-TI2V-5B 工作流文件内容
wan2.2_image_to_video.json
{
"id": "91f6bbe2-ed41-4fd6-bac7-71d5b5864ecb",
"revision": 0,
"last_node_id": 57,
"last_link_id": 106,
"nodes": [
{
"id": 8,
"type": "VAEDecode",
"pos": [
1210,
190
],
"size": [
210,
46
],
"flags": {},
"order": 10,
"mode": 0,
"inputs": [
{
"name": "samples",
"type": "LATENT",
"link": 35
},
{
"name": "vae",
"type": "VAE",
"link": 76
}
],
"outputs": [
{
"name": "IMAGE",
"type": "IMAGE",
"slot_index": 0,
"links": [
56,
93
]
}
],
"properties": {
"Node name for S&R": "VAEDecode"
},
"widgets_values": []
},
{
"id": 7,
"type": "CLIPTextEncode",
"pos": [
413,
389
],
"size": [
425.27801513671875,
180.6060791015625
],
"flags": {},
"order": 6,
"mode": 0,
"inputs": [
{
"name": "clip",
"type": "CLIP",
"link": 75
}
],
"outputs": [
{
"name": "CONDITIONING",
"type": "CONDITIONING",
"slot_index": 0,
"links": [
52
]
}
],
"title": "CLIP Text Encode (Negative Prompt)",
"properties": {
"Node name for S&R": "CLIPTextEncode"
},
"widgets_values": [
"色调艳丽,过曝,静态,细节模糊不清,字幕,风格,作品,画作,画面,静止,整体发灰,最差质量,低质量,JPEG压缩残留,丑陋的,残缺的,多余的手指,画得不好的手部,画得不好的脸部,畸形的,毁容的,形态畸形的肢体,手指融合,静止不动的画面,杂乱的背景,三条腿,背景人很多,倒着走"
],
"color": "#322",
"bgcolor": "#533"
},
{
"id": 3,
"type": "KSampler",
"pos": [
863,
187
],
"size": [
315,
262
],
"flags": {},
"order": 9,
"mode": 0,
"inputs": [
{
"name": "model",
"type": "MODEL",
"link": 95
},
{
"name": "positive",
"type": "CONDITIONING",
"link": 46
},
{
"name": "negative",
"type": "CONDITIONING",
"link": 52
},
{
"name": "latent_image",
"type": "LATENT",
"link": 104
}
],
"outputs": [
{
"name": "LATENT",
"type": "LATENT",
"slot_index": 0,
"links": [
35
]
}
],
"properties": {
"Node name for S&R": "KSampler"
},
"widgets_values": [
869177064731501,
"randomize",
30,
5,
"uni_pc",
"simple",
1
]
},
{
"id": 28,
"type": "SaveAnimatedWEBP",
"pos": [
1460,
190
],
"size": [
870.8511352539062,
648.4141235351562
],
"flags": {},
"order": 11,
"mode": 0,
"inputs": [
{
"name": "images",
"type": "IMAGE",
"link": 56
}
],
"outputs": [],
"properties": {},
"widgets_values": [
"ComfyUI",
24.000000000000004,
false,
90,
"default"
]
},
{
"id": 39,
"type": "VAELoader",
"pos": [
20,
340
],
"size": [
330,
60
],
"flags": {},
"order": 0,
"mode": 0,
"inputs": [],
"outputs": [
{
"name": "VAE",
"type": "VAE",
"slot_index": 0,
"links": [
76,
105
]
}
],
"properties": {
"Node name for S&R": "VAELoader"
},
"widgets_values": [
"wan2.2_vae.safetensors"
],
"color": "#223",
"bgcolor": "#335"
},
{
"id": 38,
"type": "CLIPLoader",
"pos": [
20,
190
],
"size": [
380,
106
],
"flags": {},
"order": 1,
"mode": 0,
"inputs": [],
"outputs": [
{
"name": "CLIP",
"type": "CLIP",
"slot_index": 0,
"links": [
74,
75
]
}
],
"properties": {
"Node name for S&R": "CLIPLoader"
},
"widgets_values": [
"umt5_xxl_fp8_e4m3fn_scaled.safetensors",
"wan",
"default"
],
"color": "#223",
"bgcolor": "#335"
},
{
"id": 48,
"type": "ModelSamplingSD3",
"pos": [
440,
60
],
"size": [
210,
58
],
"flags": {},
"order": 7,
"mode": 0,
"inputs": [
{
"name": "model",
"type": "MODEL",
"link": 94
}
],
"outputs": [
{
"name": "MODEL",
"type": "MODEL",
"slot_index": 0,
"links": [
95
]
}
],
"properties": {
"Node name for S&R": "ModelSamplingSD3"
},
"widgets_values": [
8.000000000000002
]
},
{
"id": 37,
"type": "UNETLoader",
"pos": [
20,
60
],
"size": [
346.7470703125,
82
],
"flags": {},
"order": 2,
"mode": 0,
"inputs": [],
"outputs": [
{
"name": "MODEL",
"type": "MODEL",
"slot_index": 0,
"links": [
94
]
}
],
"properties": {
"Node name for S&R": "UNETLoader"
},
"widgets_values": [
"wan2.2_ti2v_5B_fp16.safetensors",
"default"
],
"color": "#223",
"bgcolor": "#335"
},
{
"id": 47,
"type": "SaveWEBM",
"pos": [
2367.213134765625,
193.6114959716797
],
"size": [
670,
650
],
"flags": {},
"order": 12,
"mode": 0,
"inputs": [
{
"name": "images",
"type": "IMAGE",
"link": 93
}
],
"outputs": [],
"properties": {
"Node name for S&R": "SaveWEBM"
},
"widgets_values": [
"ComfyUI",
"vp9",
24,
16.111083984375
]
},
{
"id": 57,
"type": "LoadImage",
"pos": [
87.407958984375,
620.4816284179688
],
"size": [
274.080078125,
314
],
"flags": {},
"order": 3,
"mode": 0,
"inputs": [],
"outputs": [
{
"name": "IMAGE",
"type": "IMAGE",
"links": [
106
]
},
{
"name": "MASK",
"type": "MASK",
"links": null
}
],
"properties": {
"Node name for S&R": "LoadImage"
},
"widgets_values": [
"fennec_girl_hug.png",
"image"
]
},
{
"id": 56,
"type": "Note",
"pos": [
710.781005859375,
608.9545288085938
],
"size": [
320.9936218261719,
182.6057586669922
],
"flags": {},
"order": 4,
"mode": 0,
"inputs": [],
"outputs": [],
"properties": {},
"widgets_values": [
"Optimal resolution is: 1280x704 length 121\n\nThe reason it's lower in this workflow is just because I didn't want you to wait too long to get an initial video.\n\nTo get image to video just plug in a start image. For text to video just don't give it a start image."
],
"color": "#432",
"bgcolor": "#653"
},
{
"id": 55,
"type": "Wan22ImageToVideoLatent",
"pos": [
420,
610
],
"size": [
271.9126892089844,
150
],
"flags": {},
"order": 8,
"mode": 0,
"inputs": [
{
"name": "vae",
"type": "VAE",
"link": 105
},
{
"name": "start_image",
"shape": 7,
"type": "IMAGE",
"link": 106
}
],
"outputs": [
{
"name": "LATENT",
"type": "LATENT",
"links": [
104
]
}
],
"properties": {
"Node name for S&R": "Wan22ImageToVideoLatent"
},
"widgets_values": [
1280,
704,
41,
1
]
},
{
"id": 6,
"type": "CLIPTextEncode",
"pos": [
415,
186
],
"size": [
422.84503173828125,
164.31304931640625
],
"flags": {},
"order": 5,
"mode": 0,
"inputs": [
{
"name": "clip",
"type": "CLIP",
"link": 74
}
],
"outputs": [
{
"name": "CONDITIONING",
"type": "CONDITIONING",
"slot_index": 0,
"links": [
46
]
}
],
"title": "CLIP Text Encode (Positive Prompt)",
"properties": {
"Node name for S&R": "CLIPTextEncode"
},
"widgets_values": [
"a cute anime girl with fennec ears and a fluffy tail walking in a beautiful field"
],
"color": "#232",
"bgcolor": "#353"
}
],
"links": [
[
35,
3,
0,
8,
0,
"LATENT"
],
[
46,
6,
0,
3,
1,
"CONDITIONING"
],
[
52,
7,
0,
3,
2,
"CONDITIONING"
],
[
56,
8,
0,
28,
0,
"IMAGE"
],
[
74,
38,
0,
6,
0,
"CLIP"
],
[
75,
38,
0,
7,
0,
"CLIP"
],
[
76,
39,
0,
8,
1,
"VAE"
],
[
93,
8,
0,
47,
0,
"IMAGE"
],
[
94,
37,
0,
48,
0,
"MODEL"
],
[
95,
48,
0,
3,
0,
"MODEL"
],
[
104,
55,
0,
3,
3,
"LATENT"
],
[
105,
39,
0,
55,
0,
"VAE"
],
[
106,
57,
0,
55,
1,
"IMAGE"
]
],
"groups": [],
"config": {},
"extra": {
"ds": {
"scale": 1.1167815779425287,
"offset": [
3.5210927484772534,
-9.231468990407302
]
},
"frontendVersion": "1.23.4"
},
"version": 0.4
}wan2.2_text_to_video.json
{
"id": "91f6bbe2-ed41-4fd6-bac7-71d5b5864ecb",
"revision": 0,
"last_node_id": 57,
"last_link_id": 106,
"nodes": [
{
"id": 8,
"type": "VAEDecode",
"pos": [
1210,
190
],
"size": [
210,
46
],
"flags": {},
"order": 9,
"mode": 0,
"inputs": [
{
"name": "samples",
"type": "LATENT",
"link": 35
},
{
"name": "vae",
"type": "VAE",
"link": 76
}
],
"outputs": [
{
"name": "IMAGE",
"type": "IMAGE",
"slot_index": 0,
"links": [
56,
93
]
}
],
"properties": {
"Node name for S&R": "VAEDecode"
},
"widgets_values": []
},
{
"id": 7,
"type": "CLIPTextEncode",
"pos": [
413,
389
],
"size": [
425.27801513671875,
180.6060791015625
],
"flags": {},
"order": 6,
"mode": 0,
"inputs": [
{
"name": "clip",
"type": "CLIP",
"link": 75
}
],
"outputs": [
{
"name": "CONDITIONING",
"type": "CONDITIONING",
"slot_index": 0,
"links": [
52
]
}
],
"title": "CLIP Text Encode (Negative Prompt)",
"properties": {
"Node name for S&R": "CLIPTextEncode"
},
"widgets_values": [
"色调艳丽,过曝,静态,细节模糊不清,字幕,风格,作品,画作,画面,静止,整体发灰,最差质量,低质量,JPEG压缩残留,丑陋的,残缺的,多余的手指,画得不好的手部,画得不好的脸部,畸形的,毁容的,形态畸形的肢体,手指融合,静止不动的画面,杂乱的背景,三条腿,背景人很多,倒着走"
],
"color": "#322",
"bgcolor": "#533"
},
{
"id": 3,
"type": "KSampler",
"pos": [
863,
187
],
"size": [
315,
262
],
"flags": {},
"order": 8,
"mode": 0,
"inputs": [
{
"name": "model",
"type": "MODEL",
"link": 95
},
{
"name": "positive",
"type": "CONDITIONING",
"link": 46
},
{
"name": "negative",
"type": "CONDITIONING",
"link": 52
},
{
"name": "latent_image",
"type": "LATENT",
"link": 104
}
],
"outputs": [
{
"name": "LATENT",
"type": "LATENT",
"slot_index": 0,
"links": [
35
]
}
],
"properties": {
"Node name for S&R": "KSampler"
},
"widgets_values": [
285741127119524,
"randomize",
30,
5,
"uni_pc",
"simple",
1
]
},
{
"id": 39,
"type": "VAELoader",
"pos": [
20,
340
],
"size": [
330,
60
],
"flags": {},
"order": 0,
"mode": 0,
"inputs": [],
"outputs": [
{
"name": "VAE",
"type": "VAE",
"slot_index": 0,
"links": [
76,
105
]
}
],
"properties": {
"Node name for S&R": "VAELoader"
},
"widgets_values": [
"wan2.2_vae.safetensors"
],
"color": "#223",
"bgcolor": "#335"
},
{
"id": 38,
"type": "CLIPLoader",
"pos": [
20,
190
],
"size": [
380,
106
],
"flags": {},
"order": 1,
"mode": 0,
"inputs": [],
"outputs": [
{
"name": "CLIP",
"type": "CLIP",
"slot_index": 0,
"links": [
74,
75
]
}
],
"properties": {
"Node name for S&R": "CLIPLoader"
},
"widgets_values": [
"umt5_xxl_fp8_e4m3fn_scaled.safetensors",
"wan",
"default"
],
"color": "#223",
"bgcolor": "#335"
},
{
"id": 48,
"type": "ModelSamplingSD3",
"pos": [
440,
60
],
"size": [
210,
58
],
"flags": {},
"order": 7,
"mode": 0,
"inputs": [
{
"name": "model",
"type": "MODEL",
"link": 94
}
],
"outputs": [
{
"name": "MODEL",
"type": "MODEL",
"slot_index": 0,
"links": [
95
]
}
],
"properties": {
"Node name for S&R": "ModelSamplingSD3"
},
"widgets_values": [
8.000000000000002
]
},
{
"id": 37,
"type": "UNETLoader",
"pos": [
20,
60
],
"size": [
346.7470703125,
82
],
"flags": {},
"order": 2,
"mode": 0,
"inputs": [],
"outputs": [
{
"name": "MODEL",
"type": "MODEL",
"slot_index": 0,
"links": [
94
]
}
],
"properties": {
"Node name for S&R": "UNETLoader"
},
"widgets_values": [
"wan2.2_ti2v_5B_fp16.safetensors",
"default"
],
"color": "#223",
"bgcolor": "#335"
},
{
"id": 47,
"type": "SaveWEBM",
"pos": [
2367.213134765625,
193.6114959716797
],
"size": [
670,
650
],
"flags": {},
"order": 11,
"mode": 0,
"inputs": [
{
"name": "images",
"type": "IMAGE",
"link": 93
}
],
"outputs": [],
"properties": {
"Node name for S&R": "SaveWEBM"
},
"widgets_values": [
"ComfyUI",
"vp9",
24,
16.111083984375
]
},
{
"id": 56,
"type": "Note",
"pos": [
710.781005859375,
608.9545288085938
],
"size": [
320.9936218261719,
182.6057586669922
],
"flags": {},
"order": 3,
"mode": 0,
"inputs": [],
"outputs": [],
"properties": {},
"widgets_values": [
"Optimal resolution is: 1280x704 length 121\n\nThe reason it's lower in this workflow is just because I didn't want you to wait too long to get an initial video.\n\nTo get image to video just plug in a start image. For text to video just don't give it a start image."
],
"color": "#432",
"bgcolor": "#653"
},
{
"id": 55,
"type": "Wan22ImageToVideoLatent",
"pos": [
420,
610
],
"size": [
271.9126892089844,
150
],
"flags": {},
"order": 4,
"mode": 0,
"inputs": [
{
"name": "vae",
"type": "VAE",
"link": 105
},
{
"name": "start_image",
"shape": 7,
"type": "IMAGE",
"link": null
}
],
"outputs": [
{
"name": "LATENT",
"type": "LATENT",
"links": [
104
]
}
],
"properties": {
"Node name for S&R": "Wan22ImageToVideoLatent"
},
"widgets_values": [
1280,
704,
41,
1
]
},
{
"id": 6,
"type": "CLIPTextEncode",
"pos": [
415,
186
],
"size": [
422.84503173828125,
164.31304931640625
],
"flags": {},
"order": 5,
"mode": 0,
"inputs": [
{
"name": "clip",
"type": "CLIP",
"link": 74
}
],
"outputs": [
{
"name": "CONDITIONING",
"type": "CONDITIONING",
"slot_index": 0,
"links": [
46
]
}
],
"title": "CLIP Text Encode (Positive Prompt)",
"properties": {
"Node name for S&R": "CLIPTextEncode"
},
"widgets_values": [
"drone shot of a volcano erupting with a fox walking on it"
],
"color": "#232",
"bgcolor": "#353"
},
{
"id": 28,
"type": "SaveAnimatedWEBP",
"pos": [
1460,
190
],
"size": [
870.8511352539062,
648.4141235351562
],
"flags": {},
"order": 10,
"mode": 0,
"inputs": [
{
"name": "images",
"type": "IMAGE",
"link": 56
}
],
"outputs": [],
"properties": {},
"widgets_values": [
"ComfyUI",
24.000000000000004,
false,
80,
"default"
]
}
],
"links": [
[
35,
3,
0,
8,
0,
"LATENT"
],
[
46,
6,
0,
3,
1,
"CONDITIONING"
],
[
52,
7,
0,
3,
2,
"CONDITIONING"
],
[
56,
8,
0,
28,
0,
"IMAGE"
],
[
74,
38,
0,
6,
0,
"CLIP"
],
[
75,
38,
0,
7,
0,
"CLIP"
],
[
76,
39,
0,
8,
1,
"VAE"
],
[
93,
8,
0,
47,
0,
"IMAGE"
],
[
94,
37,
0,
48,
0,
"MODEL"
],
[
95,
48,
0,
3,
0,
"MODEL"
],
[
104,
55,
0,
3,
3,
"LATENT"
],
[
105,
39,
0,
55,
0,
"VAE"
]
],
"groups": [],
"config": {},
"extra": {
"ds": {
"scale": 1.11678157794253,
"offset": [
7.041966347099882,
-19.733042401058505
]
},
"frontendVersion": "1.23.4"
},
"version": 0.4
}wan2.2_workflow.json
{
"id": "91f6bbe2-ed41-4fd6-bac7-71d5b5864ecb",
"revision": 0,
"last_node_id": 59,
"last_link_id": 108,
"nodes": [
{
"id": 37,
"type": "UNETLoader",
"pos": [
-30,
50
],
"size": [
346.7470703125,
82
],
"flags": {},
"order": 0,
"mode": 0,
"inputs": [],
"outputs": [
{
"name": "MODEL",
"type": "MODEL",
"slot_index": 0,
"links": [
94
]
}
],
"properties": {
"Node name for S&R": "UNETLoader",
"cnr_id": "comfy-core",
"ver": "0.3.45",
"models": [
{
"name": "wan2.2_ti2v_5B_fp16.safetensors",
"url": "https://huggingface.co/Comfy-Org/Wan_2.2_ComfyUI_Repackaged/resolve/main/split_files/diffusion_models/wan2.2_ti2v_5B_fp16.safetensors",
"directory": "diffusion_models"
}
]
},
"widgets_values": [
"wan2.2_ti2v_5B_fp16.safetensors",
"default"
]
},
{
"id": 38,
"type": "CLIPLoader",
"pos": [
-30,
190
],
"size": [
350,
110
],
"flags": {},
"order": 1,
"mode": 0,
"inputs": [],
"outputs": [
{
"name": "CLIP",
"type": "CLIP",
"slot_index": 0,
"links": [
74,
75
]
}
],
"properties": {
"Node name for S&R": "CLIPLoader",
"cnr_id": "comfy-core",
"ver": "0.3.45",
"models": [
{
"name": "umt5_xxl_fp8_e4m3fn_scaled.safetensors",
"url": "https://huggingface.co/Comfy-Org/Wan_2.1_ComfyUI_repackaged/resolve/main/split_files/text_encoders/umt5_xxl_fp8_e4m3fn_scaled.safetensors",
"directory": "text_encoders"
}
]
},
"widgets_values": [
"umt5_xxl_fp8_e4m3fn_scaled.safetensors",
"wan",
"default"
]
},
{
"id": 39,
"type": "VAELoader",
"pos": [
-30,
350
],
"size": [
350,
60
],
"flags": {},
"order": 2,
"mode": 0,
"inputs": [],
"outputs": [
{
"name": "VAE",
"type": "VAE",
"slot_index": 0,
"links": [
76,
105
]
}
],
"properties": {
"Node name for S&R": "VAELoader",
"cnr_id": "comfy-core",
"ver": "0.3.45",
"models": [
{
"name": "wan2.2_vae.safetensors",
"url": "https://huggingface.co/Comfy-Org/Wan_2.2_ComfyUI_Repackaged/resolve/main/split_files/vae/wan2.2_vae.safetensors",
"directory": "vae"
}
]
},
"widgets_values": [
"wan2.2_vae.safetensors"
]
},
{
"id": 8,
"type": "VAEDecode",
"pos": [
1190,
150
],
"size": [
210,
46
],
"flags": {},
"order": 10,
"mode": 0,
"inputs": [
{
"name": "samples",
"type": "LATENT",
"link": 35
},
{
"name": "vae",
"type": "VAE",
"link": 76
}
],
"outputs": [
{
"name": "IMAGE",
"type": "IMAGE",
"slot_index": 0,
"links": [
107
]
}
],
"properties": {
"Node name for S&R": "VAEDecode",
"cnr_id": "comfy-core",
"ver": "0.3.45"
},
"widgets_values": []
},
{
"id": 57,
"type": "CreateVideo",
"pos": [
1200,
240
],
"size": [
270,
78
],
"flags": {},
"order": 11,
"mode": 0,
"inputs": [
{
"name": "images",
"type": "IMAGE",
"link": 107
},
{
"name": "audio",
"shape": 7,
"type": "AUDIO",
"link": null
}
],
"outputs": [
{
"name": "VIDEO",
"type": "VIDEO",
"links": [
108
]
}
],
"properties": {
"Node name for S&R": "CreateVideo",
"cnr_id": "comfy-core",
"ver": "0.3.45"
},
"widgets_values": [
24
]
},
{
"id": 58,
"type": "SaveVideo",
"pos": [
1200,
370
],
"size": [
660,
450
],
"flags": {},
"order": 12,
"mode": 0,
"inputs": [
{
"name": "video",
"type": "VIDEO",
"link": 108
}
],
"outputs": [],
"properties": {
"Node name for S&R": "SaveVideo",
"cnr_id": "comfy-core",
"ver": "0.3.45"
},
"widgets_values": [
"video/ComfyUI",
"auto",
"auto"
]
},
{
"id": 55,
"type": "Wan22ImageToVideoLatent",
"pos": [
380,
540
],
"size": [
271.9126892089844,
150
],
"flags": {},
"order": 8,
"mode": 0,
"inputs": [
{
"name": "vae",
"type": "VAE",
"link": 105
},
{
"name": "start_image",
"shape": 7,
"type": "IMAGE",
"link": 106
}
],
"outputs": [
{
"name": "LATENT",
"type": "LATENT",
"links": [
104
]
}
],
"properties": {
"Node name for S&R": "Wan22ImageToVideoLatent",
"cnr_id": "comfy-core",
"ver": "0.3.45"
},
"widgets_values": [
1280,
704,
121,
1
]
},
{
"id": 56,
"type": "LoadImage",
"pos": [
0,
540
],
"size": [
274.080078125,
314
],
"flags": {},
"order": 3,
"mode": 4,
"inputs": [],
"outputs": [
{
"name": "IMAGE",
"type": "IMAGE",
"links": [
106
]
},
{
"name": "MASK",
"type": "MASK",
"links": null
}
],
"properties": {
"Node name for S&R": "LoadImage",
"cnr_id": "comfy-core",
"ver": "0.3.45"
},
"widgets_values": [
"example.png",
"image"
]
},
{
"id": 7,
"type": "CLIPTextEncode",
"pos": [
380,
260
],
"size": [
425.27801513671875,
180.6060791015625
],
"flags": {},
"order": 7,
"mode": 0,
"inputs": [
{
"name": "clip",
"type": "CLIP",
"link": 75
}
],
"outputs": [
{
"name": "CONDITIONING",
"type": "CONDITIONING",
"slot_index": 0,
"links": [
52
]
}
],
"title": "CLIP Text Encode (Negative Prompt)",
"properties": {
"Node name for S&R": "CLIPTextEncode",
"cnr_id": "comfy-core",
"ver": "0.3.45"
},
"widgets_values": [
"色调艳丽,过曝,静态,细节模糊不清,字幕,风格,作品,画作,画面,静止,整体发灰,最差质量,低质量,JPEG压缩残留,丑陋的,残缺的,多余的手指,画得不好的手部,画得不好的脸部,畸形的,毁容的,形态畸形的肢体,手指融合,静止不动的画面,杂乱的背景,三条腿,背景人很多,倒着走"
],
"color": "#322",
"bgcolor": "#533"
},
{
"id": 59,
"type": "MarkdownNote",
"pos": [
-550,
10
],
"size": [
480,
340
],
"flags": {},
"order": 4,
"mode": 0,
"inputs": [],
"outputs": [],
"title": "Model Links",
"properties": {},
"widgets_values": [
"[Tutorial](https://docs.comfy.org/tutorials/video/wan/wan2_2\n) | [教程](https://docs.comfy.org/zh-CN/tutorials/video/wan/wan2_2\n)\n\n**Diffusion Model**\n- [wan2.2_ti2v_5B_fp16.safetensors](https://huggingface.co/Comfy-Org/Wan_2.2_ComfyUI_Repackaged/resolve/main/split_files/diffusion_models/wan2.2_ti2v_5B_fp16.safetensors)\n\n**VAE**\n- [wan2.2_vae.safetensors](https://huggingface.co/Comfy-Org/Wan_2.2_ComfyUI_Repackaged/resolve/main/split_files/vae/wan2.2_vae.safetensors)\n\n**Text Encoder** \n- [umt5_xxl_fp8_e4m3fn_scaled.safetensors](https://huggingface.co/Comfy-Org/Wan_2.1_ComfyUI_repackaged/resolve/main/split_files/text_encoders/umt5_xxl_fp8_e4m3fn_scaled.safetensors)\n\n\nFile save location\n\n```\nComfyUI/\n├───📂 models/\n│ ├───📂 diffusion_models/\n│ │ └───wan2.2_ti2v_5B_fp16.safetensors\n│ ├───📂 text_encoders/\n│ │ └─── umt5_xxl_fp8_e4m3fn_scaled.safetensors \n│ └───📂 vae/\n│ └── wan2.2_vae.safetensors\n```\n"
],
"color": "#432",
"bgcolor": "#653"
},
{
"id": 6,
"type": "CLIPTextEncode",
"pos": [
380,
50
],
"size": [
422.84503173828125,
164.31304931640625
],
"flags": {},
"order": 6,
"mode": 0,
"inputs": [
{
"name": "clip",
"type": "CLIP",
"link": 74
}
],
"outputs": [
{
"name": "CONDITIONING",
"type": "CONDITIONING",
"slot_index": 0,
"links": [
46
]
}
],
"title": "CLIP Text Encode (Positive Prompt)",
"properties": {
"Node name for S&R": "CLIPTextEncode",
"cnr_id": "comfy-core",
"ver": "0.3.45"
},
"widgets_values": [
"Low contrast. In a retro 1970s-style subway station, a street musician plays in dim colors and rough textures. He wears an old jacket, playing guitar with focus. Commuters hurry by, and a small crowd gathers to listen. The camera slowly moves right, capturing the blend of music and city noise, with old subway signs and mottled walls in the background."
],
"color": "#232",
"bgcolor": "#353"
},
{
"id": 3,
"type": "KSampler",
"pos": [
850,
130
],
"size": [
315,
262
],
"flags": {},
"order": 9,
"mode": 0,
"inputs": [
{
"name": "model",
"type": "MODEL",
"link": 95
},
{
"name": "positive",
"type": "CONDITIONING",
"link": 46
},
{
"name": "negative",
"type": "CONDITIONING",
"link": 52
},
{
"name": "latent_image",
"type": "LATENT",
"link": 104
}
],
"outputs": [
{
"name": "LATENT",
"type": "LATENT",
"slot_index": 0,
"links": [
35
]
}
],
"properties": {
"Node name for S&R": "KSampler",
"cnr_id": "comfy-core",
"ver": "0.3.45"
},
"widgets_values": [
898471028164125,
"randomize",
20,
5,
"uni_pc",
"simple",
1
]
},
{
"id": 48,
"type": "ModelSamplingSD3",
"pos": [
850,
20
],
"size": [
210,
58
],
"flags": {
"collapsed": false
},
"order": 5,
"mode": 0,
"inputs": [
{
"name": "model",
"type": "MODEL",
"link": 94
}
],
"outputs": [
{
"name": "MODEL",
"type": "MODEL",
"slot_index": 0,
"links": [
95
]
}
],
"properties": {
"Node name for S&R": "ModelSamplingSD3",
"cnr_id": "comfy-core",
"ver": "0.3.45"
},
"widgets_values": [
8
]
}
],
"links": [
[
35,
3,
0,
8,
0,
"LATENT"
],
[
46,
6,
0,
3,
1,
"CONDITIONING"
],
[
52,
7,
0,
3,
2,
"CONDITIONING"
],
[
74,
38,
0,
6,
0,
"CLIP"
],
[
75,
38,
0,
7,
0,
"CLIP"
],
[
76,
39,
0,
8,
1,
"VAE"
],
[
94,
37,
0,
48,
0,
"MODEL"
],
[
95,
48,
0,
3,
0,
"MODEL"
],
[
104,
55,
0,
3,
3,
"LATENT"
],
[
105,
39,
0,
55,
0,
"VAE"
],
[
106,
56,
0,
55,
1,
"IMAGE"
],
[
107,
8,
0,
57,
0,
"IMAGE"
],
[
108,
57,
0,
58,
0,
"VIDEO"
]
],
"groups": [
{
"id": 1,
"title": "Step1 - Load models",
"bounding": [
-50,
-20,
400,
453.6000061035156
],
"color": "#3f789e",
"font_size": 24,
"flags": {}
},
{
"id": 2,
"title": "Step3 - Prompt",
"bounding": [
370,
-20,
448.27801513671875,
473.2060852050781
],
"color": "#3f789e",
"font_size": 24,
"flags": {}
},
{
"id": 3,
"title": "For i2v, use Ctrl + B to enable",
"bounding": [
-50,
450,
400,
420
],
"color": "#3f789e",
"font_size": 24,
"flags": {}
},
{
"id": 4,
"title": "Video Size & length",
"bounding": [
370,
470,
291.9127197265625,
233.60000610351562
],
"color": "#3f789e",
"font_size": 24,
"flags": {}
}
],
"config": {},
"extra": {
"ds": {
"scale": 0.8390545288824454,
"offset": [
252.56402822629002,
99.17599442262053
]
},
"frontendVersion": "1.25.1",
"VHS_latentpreview": false,
"VHS_latentpreviewrate": 0,
"VHS_MetadataImage": true,
"VHS_KeepIntermediate": true
},
"version": 0.4
}总结:
Wan2.2-TI2V-5B的出现,标志着高质量视频生成技术正从“实验室专属”走向“人人可用”。通过本文详尽的部署教程,即使没有编程经验的用户也能在本地成功运行该模型,体验文本与图像到动态视频的奇妙转换。无论是用于创意短视频制作、分镜预演,还是深入研究多模态生成机制,这套完整的工作流方案都提供了极高的实用价值。随着开源生态的不断完善,未来将有更多创作者借助此类工具释放想象力——现在,就是你开启AI影像创作之旅的最佳时机。
版权及免责申明:本文来源于#算家计算,由@AI工具集整理发布。如若内容造成侵权/违法违规/事实不符,请联系本站客服处理!该文章观点仅代表作者本人,不代表本站立场。本站不承担相关法律责任。
如若转载,请注明出处:https://www.aipuzi.cn/ai-tutorial/687.html

