Vanna:开源数据分析代理框架,支持多数据库与企业级安全管控
一、Vanna是什么?
Vanna是一个以“自然语言驱动数据洞察”为核心的开源框架,旨在降低数据分析的技术门槛,让非技术人员也能通过日常语言获取数据结论。其设计理念是“让数据对话更简单”——无论是业务人员的自然语言提问(如“今年Q3各区域销售额同比增长多少?”),还是技术人员的复杂分析需求,Vanna都能通过AI能力转换为可执行的操作(如生成SQL查询、输出可视化图表),并返回结构化结果。
Vanna包含两个主要版本,分别面向不同场景:
Vanna 2.0+(新一代):定位为“Web优先、用户感知”的代理框架(Agent Framework),聚焦生产级数据分析场景。它将用户身份、权限管理嵌入全流程,支持与现有系统(如认证体系、数据库权限)无缝集成,适合企业级应用开发。
Legacy版本(旧版本):基于检索增强生成(RAG)技术的SQL生成框架,核心是通过向量存储“训练”模型理解数据库结构(表名、字段、关系等),从而将自然语言准确转换为SQL。该版本更适合快速验证需求或轻量化场景。
简单来说,Vanna就像一个“数据翻译官”+“分析助手”:它能听懂人类语言,看懂数据库结构,还能根据用户权限生成合规的分析结果,最终让数据使用更高效、更安全。
二、功能特色
Vanna的两个版本在功能上各有侧重,但核心目标一致:降低自然语言与数据之间的转换成本。以下从版本差异和共性优势两方面展开说明。
2.1 版本核心功能对比
为了更清晰区分两个版本的定位,我们通过表格对比其核心功能:
| 功能维度 | Vanna 2.0+(新一代) | Legacy版本(旧版本) |
|---|---|---|
| 核心架构 | 代理框架(Agent Framework),支持工作流与工具链 | RAG驱动的SQL生成器,依赖向量检索增强模型能力 |
| 用户感知 | 深度集成用户身份与权限,支持基于角色的访问控制 | 无用户身份概念,仅关注SQL生成逻辑 |
| 交互形式 | 支持文本、表格、图表等流式多模态响应 | 主要返回SQL代码,需额外处理结果展示 |
| Web集成 | 提供预构建Web组件(UI+后端),开箱即用 | 无内置Web组件,需自行开发前端界面 |
| 扩展性 | 支持自定义工具注册、工作流触发器 | 仅支持向量存储和数据库类型扩展 |
| 企业级安全 | 支持行级安全(RLS)、审计日志、速率限制 | 无内置安全机制,依赖外部系统控制 |
| 适用场景 | 企业级生产系统、带权限管控的数据分析平台 | 快速原型验证、轻量化SQL生成工具 |
2.2 Vanna 2.0+ 核心特色
作为新一代框架,Vanna 2.0+在Legacy版本基础上强化了“生产级”能力,主要特色包括:
用户感知设计,权限贯穿全流程
Vanna 2.0+将用户身份(如员工ID、部门)和权限(如“只能查看本部门数据”)作为核心变量,嵌入从提问解析到结果返回的每一步。例如,当用户提问“各区域销售额”时,系统会自动根据用户所属部门过滤数据(如仅返回“华东区”数据),无需额外开发权限逻辑。这种设计避免了“数据越权访问”风险,尤其适合多部门协作的企业场景。Web优先架构,降低开发成本
提供预构建的Web组件,包括聊天界面(支持输入提示、历史记录)、结果展示区(表格、图表渲染)和后端接口(基于FastAPI/Flask)。开发者无需从零开发UI,只需通过简单配置(如对接企业现有认证系统的Cookies或JWT),即可快速部署一个可用的数据分析聊天工具。例如,集成JWT认证后,系统可自动识别登录用户身份,无需额外开发用户验证模块。多模态流式响应,结果更直观
响应内容不仅限于文本,还支持动态返回表格(查询结果)、图表(如柱状图、折线图,基于Plotly生成)、SQL代码块(方便技术人员验证)等。例如,用户提问“近半年销售额趋势”时,系统会先返回可视化折线图,再附上生成的SQL和数据表格,满足不同用户的需求。灵活的工具生态与工作流
内置“工具注册机制”,支持将常用操作(如SQL执行、文件导出、数据清洗)封装为工具,供AI代理调用。同时,提供“工作流触发器”(WorkflowTrigger),允许开发者拦截用户消息,执行确定性逻辑(如处理命令/help、校验权限、启动状态化流程),无需调用大模型。例如,当用户发送/export 2023时,触发器可直接触发“导出2023年数据为Excel”的操作,无需AI解析,提升效率。企业级安全与可观测性
安全方面,支持行级安全(RLS,与数据库权限联动)、操作审计日志(记录谁在何时执行了什么查询)、接口速率限制(防止恶意请求);可观测性方面,提供追踪钩子(Tracking Hooks),支持集成Prometheus等监控工具,方便开发者调试和监控系统运行状态。
2.3 Legacy版本核心特色
Legacy版本聚焦“快速实现自然语言转SQL”,适合轻量化场景,核心特色包括:
RAG增强的SQL生成能力
通过“训练”过程让模型理解数据库结构:开发者需先向Vanna输入数据库的元数据(表名、字段描述、示例SQL等),系统会将这些信息转换为向量存储(如PgVector、ChromaDB);当用户提问时,Vanna会检索相关元数据,辅助大模型生成更准确的SQL。例如,若数据库中有sales表(含region、amount字段),训练后用户提问“华东区销售额”,系统可生成SELECT SUM(amount) FROM sales WHERE region='华东'。多向量存储与数据库兼容
支持主流向量存储(如AzureSearch、PineCone、FAISS)和数据库(如Snowflake、Oracle、MySQL),开发者可根据现有技术栈选择适配方案。例如,使用PostgreSQL的团队可直接集成PgVector作为向量存储,无需额外部署工具。轻量化部署,开箱即用
无需复杂配置,通过PyPI安装后,几行代码即可启动SQL生成功能。例如,连接到本地MySQL数据库并训练后,可直接在命令行或Jupyter Notebook中使用自然语言提问,快速验证效果。

三、技术细节
Vanna的技术设计围绕“自然语言到数据洞察的全链路优化”展开,两个版本的核心技术架构既有差异,也有共性。
3.1 整体架构
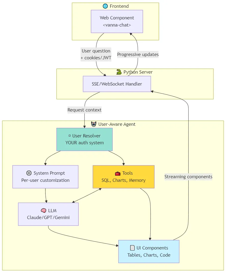
Vanna 2.0+架构:采用“代理(Agent)+工具(Tools)+存储(Storage)+Web层”的分层设计(如图1简化示意):
Agent层:核心决策模块,负责解析用户提问、调用工具、生成响应。内置大模型接口(如Anthropic Claude、OpenAI GPT),通过提示词工程引导模型理解任务。
Tools层:工具注册与执行中心,包含内置工具(如
SQLExecutor、ChartGenerator)和自定义工具接口,支持同步/异步执行。Storage层:管理用户会话、权限配置、审计日志等数据,支持对接SQLite、PostgreSQL等数据库。
Web层:基于FastAPI/Flask的后端接口,提供预构建的前端组件(HTML/JS),支持CORS、认证中间件。
Legacy版本架构:更简单的“RAG+大模型”架构:
输入层:接收用户自然语言提问和数据库元数据。
向量存储层:存储元数据向量,负责检索相关信息。
大模型层:结合检索结果生成SQL。
输出层:返回SQL代码,需外部工具执行并展示结果。
3.2 核心技术组件
Vanna依赖多项技术实现功能,以下是关键组件及支持列表(表格形式呈现):
| 技术类型 | 支持的工具/服务 | 作用说明 |
|---|---|---|
| 大模型 | Anthropic Claude、OpenAI GPT-3.5/4、Google Gemini、本地模型(通过API对接) | 解析自然语言、生成SQL、组织响应内容 |
| 向量存储 | PgVector、ChromaDB、FAISS、PineCone、AzureSearch、Weaviate | 存储数据库元数据向量,支持高效检索 |
| 数据库 | Snowflake、Oracle、MySQL、PostgreSQL、SQL Server、BigQuery、Redshift | 对接数据源,执行生成的SQL查询 |
| Web框架 | FastAPI、Flask | 提供后端接口,支持Web组件集成 |
| 安全工具 | JWT、Cookies、Prometheus(监控)、AuditLog(审计) | 实现认证、监控、日志记录 |
3.3 关键技术亮点
用户权限与数据安全的深度耦合(Vanna 2.0+):
系统通过“用户上下文”(User Context)传递身份信息,在调用工具(如SQLExecutor)时自动注入权限条件。例如,若用户属于“市场部”,SQLExecutor会在生成的SQL后自动追加AND department='市场部',确保数据访问符合行级安全规则。这种设计避免了权限逻辑与业务逻辑的混杂,降低了开发复杂度。RAG技术的优化实现(Legacy版本):
为提升SQL生成准确性,Legacy版本对RAG流程做了针对性优化:元数据预处理:自动提取表关系(如外键关联)、字段类型(如日期、数值),生成结构化描述,减少歧义。
检索增强:采用“多轮检索”策略,先检索表名,再根据表名检索字段,最后结合示例SQL优化生成结果。
流式响应与前端交互(Vanna 2.0+):
通过SSE(Server-Sent Events)实现流式响应,前端可实时展示内容(如先显示“正在生成图表”,再逐步渲染结果),提升用户体验。同时,前端组件支持自定义主题(如匹配企业UI风格)和结果导出(如Excel、PDF)。
四、应用场景
Vanna的两个版本因定位不同,适用场景各有侧重,但均围绕“自然语言驱动数据分析”展开。
4.1 Vanna 2.0+ 适用场景
企业级数据分析平台
适合大型企业构建内部数据门户:支持多部门用户登录(对接企业LDAP/SSO),不同部门用户只能查看权限内数据(如财务部看成本、销售部看业绩),系统自动生成图表和结论,减少数据分析师的重复工作。例如,某零售企业用Vanna 2.0+搭建“数据助手”,门店经理可通过聊天界面查询“今日本店销售额”,系统返回实时数据和环比分析,无需IT团队介入。现有系统的数据分析模块集成
可作为插件嵌入CRM、ERP等系统,为业务人员提供“在工作流中直接提问”的能力。例如,在CRM中查看客户信息时,用户可直接提问“该客户近3个月的复购率”,系统调用Vanna生成SQL查询客户数据库,返回结果后嵌入CRM界面,无需切换工具。带状态化流程的数据分析工具
利用工作流触发器实现复杂分析流程,如“月度报表自动生成”:用户发送/monthly-report 2023-10,触发器调用SQLExecutor查询10月数据,再调用ChartGenerator生成趋势图,最后通过FileExporter导出为PPT,全程自动化完成。
4.2 Legacy版本适用场景
快速验证自然语言转SQL需求
适合初创团队或个人开发者验证“用自然语言操作数据库”的可行性:无需搭建复杂系统,安装后连接数据库并导入元数据,即可测试SQL生成效果。例如,开发者可在Jupyter Notebook中用Legacy版本快速测试“如何通过自然语言查询用户留存率”,评估是否需要进一步投入开发。轻量化数据查询工具
用于小型团队内部的数据查询,如部门共享的MySQL数据库,非技术人员可通过聊天工具(如Slack机器人)提问,Legacy版本生成SQL后执行并返回结果。例如,运营人员提问“本周新注册用户数”,机器人调用Legacy生成SQL并返回数字,无需麻烦开发人员写查询。教学与学习工具
可作为SQL学习辅助工具:学生输入自然语言需求(如“查询成绩大于90的学生姓名”),Legacy版本返回对应的SQL,帮助理解SQL语法与逻辑。

五、使用方法
Vanna的两个版本安装和使用方式不同,以下分别介绍基础流程(以Python环境为例)。
5.1 Vanna 2.0+(开发版)使用步骤
Vanna 2.0+目前为开发版,需从GitHub安装,适合开发者构建应用:
步骤1:安装依赖
# 安装核心包,同时集成Flask后端和Anthropic大模型 pip install --force-reinstall --no-cache-dir 'vanna[flask,anthropic] @ git+https://github.com/vanna-ai/vanna.git@v2'
步骤2:配置大模型与数据源
创建app.py,配置Anthropic API密钥(需自行申请)和数据库连接:
from vanna.flask import VannaFlaskApp from vanna.anthropic import Claude # 初始化大模型(以Claude为例) vn = Claude( api_key="你的Anthropic API密钥", model="claude-3-sonnet-20240229" # 支持的模型列表见官方文档 ) # 连接数据库(以PostgreSQL为例) vn.connect_to_postgres( host="localhost", dbname="你的数据库名", user="用户名", password="密码", port=5432 ) # 启动Flask应用 app = VannaFlaskApp(vn) app.run(debug=True, port=8080) # 访问http://localhost:8080即可打开Web界面
步骤3:使用Web界面交互
启动后访问http://localhost:8080,即可看到聊天界面:
输入自然语言提问(如“查询近30天的订单量”),系统会生成SQL、执行并返回表格+图表。
支持切换用户(模拟不同权限)、导出结果、查看历史记录。
5.2 Legacy版本使用步骤
Legacy版本可通过PyPI安装,适合快速测试:
步骤1:安装包
pip install vanna # 稳定版
步骤2:初始化并训练模型
创建legacy_demo.py,连接数据库并导入元数据(训练模型):
from vanna.legacy import VannaDefault # 初始化(以OpenAI GPT-3.5为例) vn = VannaDefault( model="gpt-3.5-turbo", api_key="你的OpenAI API密钥", vector_db="chroma" # 使用Chroma作为向量存储 ) # 连接数据库(以MySQL为例) vn.connect_to_mysql( host="localhost", user="root", password="密码", database="test_db" ) # 训练:导入表结构(自动获取)和示例SQL vn.train(ddl=""" CREATE TABLE sales ( id INT PRIMARY KEY, region VARCHAR(50), amount DECIMAL(10,2), sale_date DATE ) """) # 可手动输入表结构,或用vn.get_ddl()自动获取 vn.train(sql="SELECT region, SUM(amount) FROM sales GROUP BY region") # 导入示例SQL
步骤3:生成SQL并执行
# 自然语言提问
question = "各区域的总销售额是多少?"
sql = vn.generate_sql(question)
print("生成的SQL:", sql)
# 执行SQL并获取结果
result = vn.run_sql(sql)
print("查询结果:", result)运行后,系统会输出对应的SQL和查询结果,例如:
生成的SQL: SELECT region, SUM(amount) FROM sales GROUP BY region
查询结果: [('华东', 15000.00), ('华北', 12000.00)]
六、常见问题解答(FAQ)
6.1 如何选择Vanna 2.0+和Legacy版本?
若需要构建企业级应用(带权限、Web界面、复杂工作流),选择Vanna 2.0+;
若仅需快速实现自然语言转SQL(无权限需求、轻量化),选择Legacy版本。
6.2 Vanna支持哪些大模型?是否需要付费?
Vanna本身开源免费,但依赖的大模型(如GPT-4、Claude)需用户自行申请API密钥并支付费用。支持的免费模型需通过API对接(如本地部署的Llama 3),具体可参考官方文档的模型集成列表。
6.3 如何确保生成的SQL安全?
Vanna 2.0+通过用户权限自动过滤数据(如行级安全),并支持SQL语法校验(防止注入攻击);
Legacy版本需手动添加安全逻辑(如限制查询表范围),建议仅在内部可信环境使用。
6.4 能否自定义工具或工作流?
Vanna 2.0+支持:
自定义工具:通过
@tool装饰器注册函数,例如:@vn.register_tool def send_email(to: str, content: str): """发送邮件给指定用户""" # 实现邮件发送逻辑
工作流触发器:通过
@workflow_trigger拦截消息,例如:@vn.register_workflow_trigger def handle_export(message: str): if message.startswith("/export"): # 处理导出逻辑 return {"type": "file", "content": "导出内容"}
6.5 向量存储需要单独部署吗?
部分向量存储(如FAISS)为本地库,无需部署;分布式向量存储(如PineCone、AzureSearch)需在对应平台申请服务并配置API密钥。
七、相关链接
GitHub仓库:https://github.com/vanna-ai/vanna
Vanna 2.0+文档:https://github.com/vanna-ai/vanna/blob/v2/README.md
Legacy版本文档:https://vanna.ai/docs/
示例Notebooks:https://github.com/vanna-ai/vanna/tree/main/notebooks
八、总结
Vanna作为一款聚焦“自然语言驱动数据洞察”的开源框架,通过Vanna 2.0+(企业级代理框架)和Legacy版本(轻量化RAG工具)覆盖了从快速验证到生产部署的全场景需求。其核心优势在于降低数据分析门槛(自然语言交互)、支持多技术栈集成(数据库、大模型、向量存储),以及Vanna 2.0+新增的用户权限管控和Web组件,让企业能安全、高效地构建数据分析应用。无论是业务人员的日常查询,还是开发者的系统集成,Vanna都提供了灵活的解决方案,是连接自然语言与数据的实用工具。
版权及免责申明:本文由@97ai原创发布。该文章观点仅代表作者本人,不代表本站立场。本站不承担任何相关法律责任。
如若转载,请注明出处:https://www.aipuzi.cn/ai-news/vanna.html

