XunLong (寻龙):基于多智能体架构的多模态内容生成系统
1. XunLong(寻龙)是什么
XunLong(寻龙)是一个开源的多智能体内容生成系统,旨在通过大语言模型(LLM)的力量,将复杂的内容创作过程自动化。它的名字"寻龙"寓意着寻找知识的宝藏,就像探索者寻找传说中的龙一样,XunLong帮助用户挖掘和整合信息,创造出有价值的内容。
与传统的单一大语言模型应用不同,XunLong采用了多智能体协作架构,通过LangGraph进行工作流编排,将复杂的创作任务分解为多个专业子任务,由不同的智能体各司其职,最终协作完成高质量的内容生成。
XunLong的核心优势在于其能够处理多模态内容生成需求,包括:
研究报告(商业、学术、技术等)
小说创作(爱情、科幻、悬疑等多种类型)
演示文稿(PPT)制作(商业、创意、极简等风格)

2. 功能特色
XunLong提供了一系列强大的功能,使其成为内容创作者的得力助手:
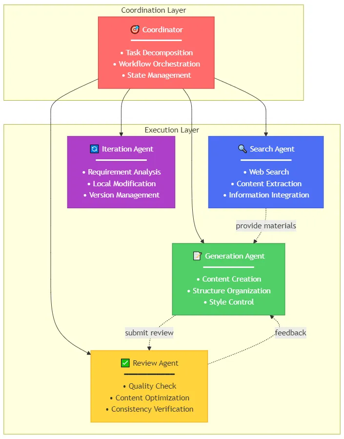
2.1 多智能体协作系统
XunLong基于LangGraph构建了一套完整的多智能体协作框架,包含以下关键智能体:
| 智能体 | 主要功能 |
|---|---|
| 协调器(Coordinator) | 任务分解与调度,决定下一步行动 |
| 搜索智能体(Search) | 执行网络搜索,收集最新信息 |
| 报告生成智能体(Report) | 创作结构化的研究报告 |
| 小说生成智能体(Fiction) | 创作各类小说内容 |
| PPT生成智能体(PPT) | 设计并生成演示文稿 |
| 迭代优化智能体(Iteration) | 对生成内容进行改进和优化 |
2.2 多模态内容生成
支持多种内容类型的生成,包括:
研究报告:支持商业分析、学术论文、技术文档等多种格式
小说创作:涵盖爱情、科幻、悬疑、历史等多种题材
演示文稿:提供商业、创意、极简等多种设计风格
2.3 文档感知输入
能够处理多种格式的文件作为输入上下文:
文本文件(.txt)
PDF文档(.pdf)
Word文档(.docx)
2.4 智能搜索能力
集成了强大的网络搜索功能,能够:
自动执行网络搜索
提取和整合相关信息
确保内容的时效性和准确性
2.5 多样化导出格式
支持多种输出格式,满足不同场景需求:
Markdown
HTML
PDF
DOCX
PPTX
2.6 迭代优化机制
提供内容优化功能,支持:
局部修改
全局优化
风格调整
2.7 风格定制选项
提供多种写作和展示风格选择,使生成内容更符合用户需求和审美偏好。
2.8 过程可观测性
集成LangFuse实现全流程跟踪与监控,帮助开发者和用户了解系统运行状态和内容生成过程。

3. 技术细节
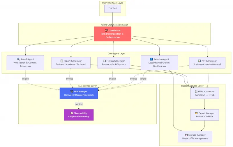
3.1 架构设计
XunLong采用分层架构设计,确保系统的灵活性和可扩展性:
用户界面层:提供CLI工具作为主要交互入口
智能体编排层:协调器负责任务分解与调度
核心智能体层:各类专业智能体执行具体任务
支持服务层:提供HTML转换、导出管理、存储管理等功能
LLM服务层:LLM管理器支持多种模型(OpenAI/Anthropic/DeepSeek等)
3.2 项目结构
核心文件:
main_agent.py(主入口)、run_api.py(API服务)、xunlong.py(CLI入口)源代码目录:包含智能体模块、LLM管理、搜索模块、导出模块等
存储目录:为每个项目创建独立目录,保存元数据、中间产物和最终结果
文档与测试:
docs/目录包含项目文档,tests/目录包含各类测试
3.3 存储系统
XunLong的存储系统具有以下特点:
每个项目生成独立目录(以时间戳+项目名命名)
保存完整中间产物(JSON格式)与最终结果(Markdown/TXT格式)
支持项目列表查看、按时间/关键词筛选、版本管理等功能
3.4 技术依赖
核心框架:LangGraph(智能体编排)
编程语言:Python 3.10+
可观测性:LangFuse
导出格式支持:PDF、DOCX、PPTX等格式转换工具
4. 应用场景
XunLong适用于多种内容创作场景,包括但不限于:
4.1 学术研究
快速生成文献综述
辅助论文写作
研究课题初步探索
4.2 商业分析
市场研究报告
竞争对手分析
商业计划书初稿
4.3 创意写作
小说创作辅助
剧本大纲生成
故事创意开发
4.4 教育培训
课程讲义制作
教学PPT生成
学习资料整理
4.5 内容营销
博客文章创作
社交媒体内容生成
营销文案设计

5. 使用方法
5.1 环境准备
确保已安装Python 3.10+
克隆仓库:
git clone https://github.com/jaguarliuu/xunlong.git安装依赖:
pip install -r requirements.txt配置API密钥(OpenAI/Anthropic等)
5.2 基本使用流程
运行CLI工具:
python xunlong.py选择内容类型(报告/小说/PPT)
输入创作需求或上传参考文档
选择风格和输出格式
等待系统生成内容
查看和下载结果
5.3 高级用法
使用自定义模板:
--template <template_path>指定模型:
--model <model_name>调整生成参数:
--temperature 0.7 --max_tokens 2048加载历史项目:
--load <project_id>

6. 常见问题解答
6.1 XunLong需要哪些API密钥?
XunLong需要至少一个LLM提供商的API密钥,如OpenAI、Anthropic或DeepSeek。此外,如使用网络搜索功能,还需配置搜索引擎API。
6.2 生成内容的质量如何?
生成质量取决于多个因素,包括:
输入指令的清晰度
所选模型的能力
提供的参考材料质量
生成参数设置
一般来说,提供越详细的指令和高质量的参考材料,生成结果会越好。
6.3 是否支持中文内容生成?
是的,XunLong完全支持中文,可以生成中文报告、小说和PPT。
6.4 生成过程需要多长时间?
时间因任务复杂度、网络状况和模型响应速度而异。简单任务可能只需几分钟,而复杂的研究报告可能需要更长时间。
6.5 如何确保生成内容的准确性?
XunLong集成了网络搜索功能,可以获取最新信息。此外,系统会标注信息来源,用户可以验证内容的准确性。
6.6 是否可以在本地运行XunLong?
是的,XunLong可以在本地运行,但需要确保有足够的计算资源和网络连接。
7. 相关链接
8. 总结
XunLong(寻龙)是一个功能强大的多智能体内容生成系统,通过创新的多智能体协作架构,将复杂的内容创作过程自动化。无论是学术研究、商业分析还是创意写作,XunLong都能成为得力助手,大幅提升内容创作效率和质量。其灵活的架构设计和丰富的功能使其能够适应各种应用场景,而开源的特性也为开发者提供了无限的扩展可能性。
版权及免责申明:本文由@AI工具箱原创发布。该文章观点仅代表作者本人,不代表本站立场。本站不承担任何相关法律责任。
如若转载,请注明出处:https://www.aipuzi.cn/ai-news/xunlong.html

